Unwrap Unbeatable Holiday Deals with Verizon (Sponsored)Reliability shouldn’t cost extra—and Verizon proves it this holiday season. Switch to Verizon and get four lines on Unlimited Welcome for $25 per line/month (with Auto Pay, plus taxes and fees) and everyone gets one of the hottest devices, all on them. No trade-in required. Devices include: Everyone gets a better deal—flexibility, savings, and support with no extra cost. Explore Holiday Deals and see here for terms. Disclaimer: The details in this post have been derived from the details shared online by the Reddit Engineering Team. All credit for the technical details goes to the Reddit Engineering Team. The links to the original articles and sources are present in the references section at the end of the post. We’ve attempted to analyze the details and provide our input about them. If you find any inaccuracies or omissions, please leave a comment, and we will do our best to fix them. When you upvote a clever comment on Reddit or reply to a discussion thread, you’re interacting with their Comments model. This model is probably the most important and high-traffic model in Reddit’s architectural setup. Reddit’s infrastructure was built around four Core Models: Comments, Accounts, Posts, and Subreddits. These models power virtually everything users do on the platform. For years, all four models were served from a single legacy Python service, with ownership awkwardly split across different teams. By 2024, this monolithic architecture had become a problem:
In 2024, the Reddit engineering team decided to break up this monolith into modern, domain-specific Go microservices. They chose comments as their first migration target because it represented Reddit’s largest dataset and handled the highest write throughput of any core model. If they could successfully migrate comments, they would prove their approach could handle anything. In this article, we will look at how Reddit carried out this migration and the challenges it faced. The Easy Part: Migrating Read OperationsBefore diving into the complex scenario, it’s worth understanding how Reddit approached the simpler part of this migration: read endpoints. When you view a comment, that’s a read operation. The server fetches data from storage and returns it to you without changing anything. Reddit used a testing technique called “tap compare” for read migrations. The concept is straightforward:
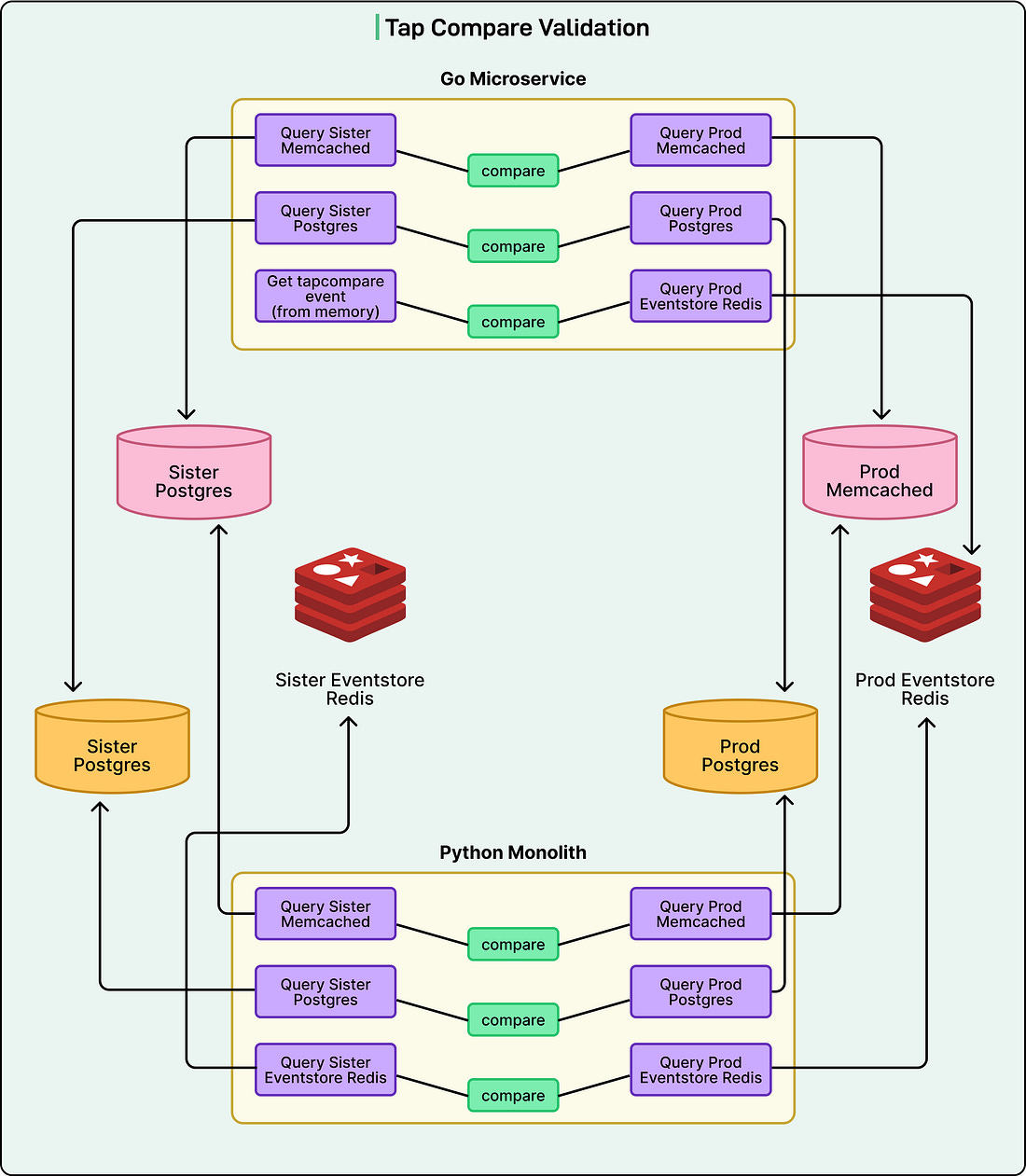
This approach meant that if the new service had bugs, users never saw them. The team got to validate their new code in production with real traffic while maintaining zero risk to user experience. The Hard Part: Migrating Write OperationsWrite operations are an entirely different challenge. When you post a comment or upvote one, you’re modifying data. Reddit’s comment infrastructure doesn’t just save your action to one place. It writes to three distinct datastores simultaneously:
The CDC events were particularly critical. Reddit guarantees 100% delivery of these events because downstream systems across the platform depend on them. Miss an event, and you could break features elsewhere. The team couldn’t simply use basic tap compare for writes because of a fundamental constraint: comment IDs must be unique. You can’t write the same comment twice to the production database because the unique key constraint would reject it. But without writing to production, how do you validate that your new implementation works correctly? The Sister Datastore SolutionReddit’s engineering team came up with a solution they called “sister datastores”. They created three completely separate datastores that mirrored their production infrastructure (Postgres, Memcached, and Redis). The critical difference was that only the new Go microservice would write to these sister stores. Here’s how the dual-write flow worked:
This comparison happened across all three datastores. The Go service would query both production and sister instances, compare the results, and log any differences. The beauty of this approach was that even if Go’s implementation had bugs, those bugs would only affect the isolated sister datastores, never touching real user data. The Scale of VerificationThe verification process was substantial. Reddit migrated three write endpoints:
Each endpoint wrote to three datastores, and data had to be verified across two different service implementations. This resulted in multiple comparisons running simultaneously, each requiring careful validation and bug fixing. But even this wasn’t enough. Early in the migration, the team discovered serialization problems. Serialization is the process of converting data structures into a format that can be stored or transmitted. Different programming languages serialize data differently. When Go wrote data to the datastores, Python services sometimes couldn’t deserialize (read back) that data correctly. To catch these problems, the team added another verification layer. They ran all tap comparisons through actual CDC event consumers in the legacy Python service. This meant Python code would attempt to deserialize and process events written by Go. If Python could successfully read and handle these events, they knew cross-language compatibility was working. This end-to-end verification ensured not just that Go wrote correct data, but that the entire ecosystem could consume it. Challenges With Different LanguagesMigrating between programming languages introduced unexpected complications beyond serialization. One major issue involved database interactions. Python uses an ORM (Object-Relational Mapping), which is a tool that simplifies database queries. Reddit’s Go services don’t use an ORM and instead write direct database queries. It turned out that Python’s ORM had hidden optimizations that the team didn’t fully understand. When they started ramping up the Go service, it put unexpected pressure on the Postgres database. The same operations that ran smoothly in Python were causing performance issues in Go. Fortunately, they caught this early and optimized their Go queries. They also established better monitoring for database resource utilization. This experience taught them that future migrations would need careful attention to database access patterns, not just application logic. The Race Condition ProblemAnother tricky issue was race conditions in the tap compare logs. The team started seeing mismatches that didn’t make sense. They would spend hours investigating, only to discover that the “bug” wasn’t a bug at all, but a timing problem. Here’s an example scenario:
These timing-based false positives made debugging difficult. Was a mismatch caused by a real bug in the Go implementation, or just unlucky timing? The team developed custom code to detect and ignore race condition mismatches. For future migrations, they plan to implement database versioning, which would let them compare only updates that happened from the same logical change. Interestingly, this problem was specific to certain datastores:
Testing Strategy and Comment ComplexityMuch of the migration time was spent manually reviewing tap compare logs in production. When differences appeared, engineers would investigate the code, fix issues, and verifthat y those specific mismatches stopped appearing. Since tap compare logs only capture differences, once a problem was fixed, those logs would disappear. This production-heavy testing approach worked, but it was time-consuming. The team realized they needed more comprehensive local testing before deploying to production. Part of the challenge was the sheer complexity of comment data. A comment might seem like simple text, but Reddit’s comment model includes numerous variations:
All these variations create thousands of possible combinations for how a single comment can be represented in the system. The initial testing strategy covered common use cases locally, then relied on “tap compare” in production to surface edge cases. For future migrations, the team plans to use real production data to generate comprehensive test cases before ever deploying to production. Why Go Instead of Python Microservices?An important question that can come up in this scenario is this: if language differences caused so many problems, why not just create Python microservices instead? Just sticking to Python would have avoided serialization issues and database access pattern changes entirely. The answer reveals Reddit’s strategic infrastructure direction. Reddit’s infrastructure organization has made a strong commitment to Go for several reasons:
The engineering team considered only Go for this migration. From their perspective, the strategic long-term benefits of standardizing on Go outweighed the short-term challenges of cross-language compatibility. ConclusionThe migration succeeded completely. All comment endpoints now run on the new Golang microservice with zero disruption to users. Comments became the first of Reddit’s four core models to fully escape the legacy monolith. While the primary goal was maintaining performance parity while improving reliability, the migration delivered an unexpected bonus: all three migrated write endpoints saw their p99 latency cut in half. P99 latency measures how long the slowest 1% of requests take, which matters because those slow requests represent the worst user experience. The improvements were substantial:
See the charts below that show the latency improvements for various scenarios: The migration also provided some valuable lessons for future work:
As they continue migrating the remaining core models (Accounts have been completed, while Posts and Subreddits are in progress), these lessons will make each subsequent migration smoother. References: SPONSOR USGet your product in front of more than 1,000,000 tech professionals. Our newsletter puts your products and services directly in front of an audience that matters - hundreds of thousands of engineering leaders and senior engineers - who have influence over significant tech decisions and big purchases. Space Fills Up Fast - Reserve Today Ad spots typically sell out about 4 weeks in advance. To ensure your ad reaches this influential audience, reserve your space now by emailing sponsorship@bytebytego.com. |
How Reddit Migrated Comments Functionality from Python to Go
Sunday, 7 December 2025
Subscribe to:
Post Comments (Atom)





No comments:
Post a Comment