MCP Registry Solves Discovery. WorkOS Connect Solves Security. (Sponsored)The MCP Registry makes it easy for LLMs to discover tools, but discovery alone isn’t enough. Tools still need to act on behalf of users, and that requires secure, delegated access. API keys don’t cut it. They’re hard to scope, break user flows, and undermine the promise of seamless integration. WorkOS Connect delivers a fully compliant OAuth 2.1 flow. It handles PKCE, scopes, user consent, and secure token issuance out of the box. The WorkOS advantage:
This week’s system design refresher:
FAANG System Design Interview: Design A Chat System (WhatsApp, Facebook Messenger, Discord, Slack)Help us Make ByteByteGo Newsletter BetterTL:DR: Take this 2-minute survey so I can learn more about who you are,. what you do, and how I can improve ByteByteGo Cookies vs SessionsEvery web app needs a way to remember users after they log in, and the way they manage this makes a big difference in performance, scalability, and security of that web application. Cookies:
Sessions:
Over to you: Do you usually prefer cookies, sessions, or token-based authentication? The AI Agent for Production-Grade Codebases (Sponsored)Augment Code’s powerful AI coding agent and industry-leading context engine meets professional software developers exactly where they are, delivering production-grade features and deep context into even the largest and gnarliest codebases. With Augment Code you can:
Build with the AI agent that gets you, your team, and your codebase the results you need for top performance. Access Control Clearly ExplainedAccess control decides who gets in and who’s locked out — but the rules vary.
RBAC = roles. Over to you: Have you ever had to switch from one model to another? What drove the change? Full Fine-Tuning vs LoRA vs RAGAll three are different ways of adapting a large pre-trained language model to new tasks or knowledge.
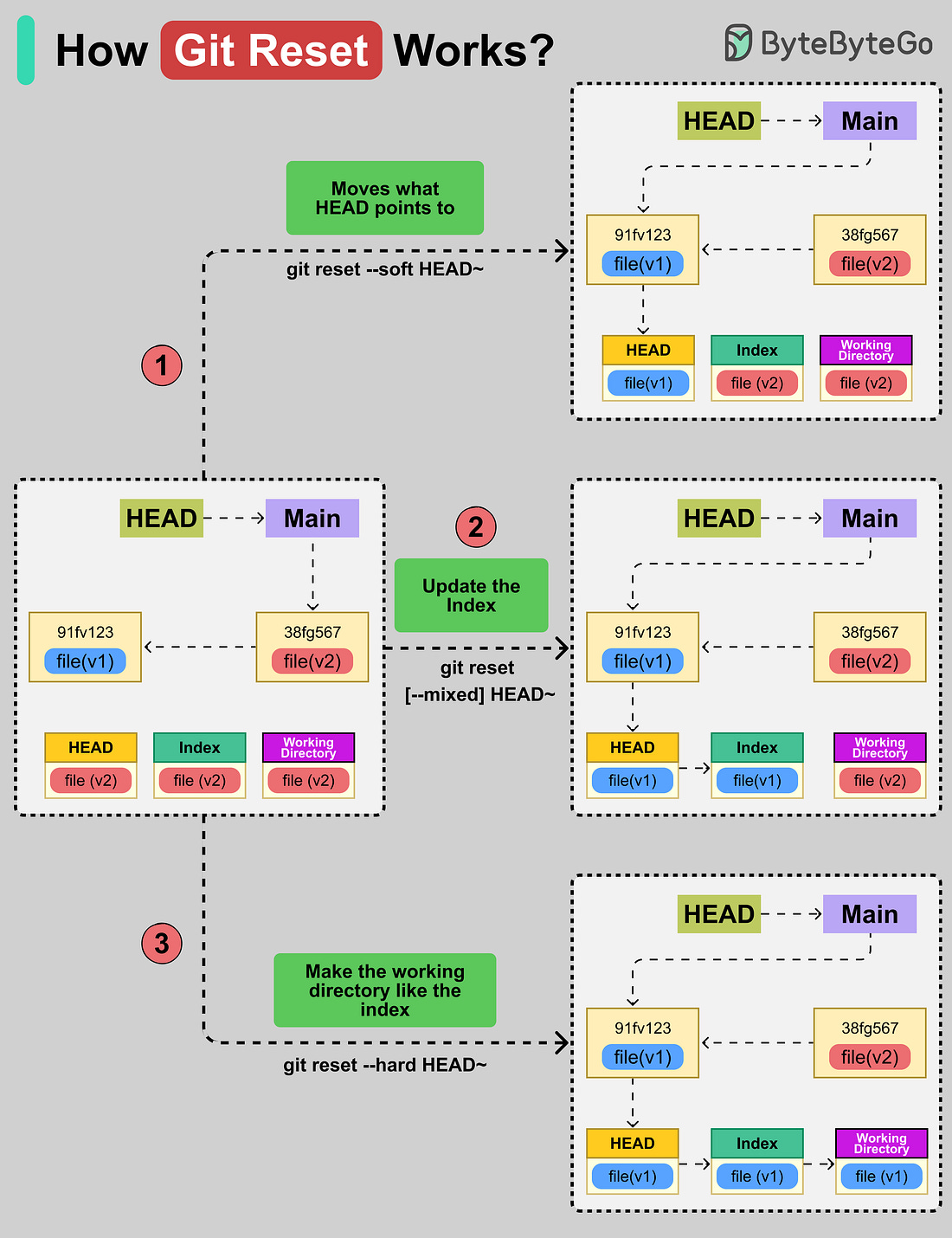
Over to you: Which other fine-tuning technique have you seen? How Git Reset Works?Git Reset moves your current git branch (HEAD) to a different commit and can make the index and working directory match it. There are three options available with the ‘git reset’ command:
Over to you: Have you used Git Reset in your project? Apache Kafka Explained (At the high level)From Netflix to Uber to LinkedIn, Apache Kafka is the backbone of their real-time data infrastructure. It is a distributed event streaming platform built to handle massive streams of data with low latency and high reliability.
Over to you: Do you use it more for real-time pipelines or event-driven microservices? Dev work ≠ business impact? Fix that. (Sponsored)Running engineering is brutal. Endless pressure to deliver, constant obstacles, and a business side that doesn’t always get it. DevStats makes it simple: ✅ Align engineering with business goals ✅ Keep delivery predictable and on track ✅ Spot bottlenecks early and keep delivery flowing With DevStats, you stop flying blind and start shipping what matters. SPONSOR USGet your product in front of more than 1,000,000 tech professionals. Our newsletter puts your products and services directly in front of an audience that matters - hundreds of thousands of engineering leaders and senior engineers - who have influence over significant tech decisions and big purchases. Space Fills Up Fast - Reserve Today Ad spots typically sell out about 4 weeks in advance. To ensure your ad reaches this influential audience, reserve your space now by emailing sponsorship@bytebytego.com. |
EP182: Cookies vs Sessions
Saturday, 27 September 2025
Subscribe to:
Post Comments (Atom)









No comments:
Post a Comment